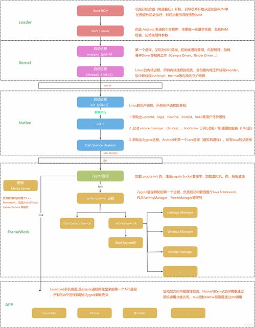
你有没有想过,当你按下手机电源键的那一刻,安卓系统是如何从无到有,从冷冰冰的硬件到活泼可爱的界面的呢?今天,就让我带你一起揭开安卓系统启动的神秘面纱,用一张张流程图,带你领略这个过程的奇妙之旅。
一、启动的序曲:Boot Rom与BootLoader

想象当你按下电源键,手机就像一位优雅的舞者,缓缓地开始了她的表演。首先,引导芯片程序(Boot Rom)从ROM加载引导程序(BootLoader)到RAM中,然后开始执行。这个过程有点像舞台上的灯光师,负责点亮整个舞台。
BootLoader,就像是舞台上的导演,他的任务是引导操作系统启动。在安卓系统中,BootLoader会启动一个名为idle的进程,这个进程负责初始化进程管理、内存管理,加载Binder Driver、Display、Camera Driver等工作。简单来说,idle进程就像是舞台上的灯光师和音响师,为接下来的表演做好准备。
二、舞台上的主角:init进程

当idle进程完成了他的工作,舞台上的主角——init进程登场了。init进程是用户空间的鼻祖,他的代码位于根目录下的system/core/init目录。init进程的作用非常重要,他需要完成以下几项任务:
1. 挂载磁盘文件系统:就像舞台上的道具师,init进程需要将磁盘上的文件系统挂载到内存中,为接下来的表演提供素材。
2. 重定向输入输出:这个过程有点像舞台上的灯光师调整灯光,init进程需要将输入输出重定向到正确的位置。
3. 初始化内核日志输出:就像舞台上的音响师调整音响,init进程需要初始化内核日志输出,以便记录整个启动过程。
完成这些准备工作后,init进程会执行init.rc脚本,这个脚本就像是舞台上的导演的剧本,里面包含了启动一系列服务和进程的指令。
三、孵化新生命:zygote进程

在init.rc脚本中,init进程会创建一个名为zygote的进程。zygote进程是Java进程的鼻祖,所有的Java进程都是由zygote创建的。当zygote进程启动时,他会fork出一个名为SystemServer的进程。
SystemServer进程就像是舞台上的总导演,他负责启动一系列Android系统服务,比如PMS(Package Manager Service)、WMS(Window Manager Service)、AMS(Activity Manager Service)等。这些服务就像是舞台上的演员,他们负责完成各种表演任务。
四、舞台上的表演:Launcher进程
当SystemServer进程启动完成后,他会启动一个名为Launcher的进程。Launcher进程就像是舞台上的主持人,他负责展示整个舞台的表演内容。
Launcher进程启动后,安卓系统的桌面界面就会呈现在你的眼前。这时,你就可以像观众一样,欣赏这场精彩的表演了。
五、幕后英雄:Android系统启动流程图
通过以上几个环节,我们了解了安卓系统启动的整个过程。为了更直观地展示这个过程,下面是一张Android系统启动流程图:
+------------------+ +------------------+ +------------------+
| Boot Rom | --> | BootLoader | --> | idle进程 |
+------------------+ +------------------+ +------------------+
| | |
| | |
V V V
+------------------+ +------------------+ +------------------+
| init进程 | --> | zygote进程 | --> | SystemServer进程 |
+------------------+ +------------------+ +------------------+
| | |
| | |
V V V
+------------------+ +------------------+ +------------------+
| Launcher进程 | --> | 安卓桌面界面 | --> | 应用程序 |
+------------------+ +------------------+ +------------------+
这张流程图清晰地展示了安卓系统启动的整个过程,从Boot Rom到Launcher进程,每一个环节都不可或缺。
通过这篇文章,相信你已经对安卓系统启动的流程有了更深入的了解。当你再次按下电源键,启动你的安卓手机时,不妨回想一下这个过程,感受一下这个充满科技魅力的世界。
网友评论